Das digitale Patientenmodell: Unterstützung zur besseren Entscheidungsfindung im Kopf-Hals-Tumorboard
Die zunehmende Komplexität der Behandlung onkologischer Erkrankungen durch Fortschritte in der Diagnostik sowie durch individualisierte Therapien erfordert neue, umfassende Techniken zur Entscheidungsunterstützung. Neben molekularen Tumorboards, die bei verschiedenen Tumorentitäten molekularpathologische Signaturen bewerten, halten auch unterstützende Verfahren mit Künstlicher Intelligenz Einzug in Forschung und Praxis. Dazu gehören digitale Patientenmodelle, welche die Sammlung, Strukturierung und Auswertung von Informationen optimieren und auf diese Weise Entscheidungs-prozesse in Tumorboards unterstützen. So wurde für das Larynxkarzinom ein klinisches Entscheidungsunterstützungs-System – basierend auf Bayes'schen Netzwerken – entwickelt und verschiedene Teile validiert. Zusätzlich wurden weitere Modelle erarbeitet, z. B. für das Oropharynxkazinom. Zukünftig soll Künstliche Intelligenz, u. a. in Form digitaler Patientenmodelle, die klinische Entscheidungsfindung unterstützen.
Künstliche Intelligenz, digitale Patientenmodelle, Larynxkarzinom, Therapieentscheidungsunterstützung, Tumorboard
Einführung
Heutzutage ist Künstliche Intelligenz (KI) in vielfältiger Form in unser tägliches Leben integriert, sodass jeder täglich damit konfrontiert wird. Als Beispiele seien hier persönliche Assistenten wie Google-Assistant, Siri oder Alexa, automatisierter Massentransport oder Computerspiele genannt.
Das medizinische Wissen nimmt besonders in der Onkologie kontinuierlich zu und ermöglicht Fortschritte in Diagnostik und Therapie und unterstützt somit zunehmend eine individualisierte Medizin. Als Folge davon wird für eine höhere Anzahl von Patienten mit malignen Kopf-Hals-Tumoren (KHT) die klinische Entscheidungsfindung aufgrund der steigenden und immer komplexeren Informationsparameter schwieriger. Auch begrenzte personelle Ressourcen und mangelnde Zeit sowie der multidisziplinäre Charakter der Entscheidungsfindung tragen dazu bei, dass eine Unterstützung des Prozesses der Informationssammlung und -analyse hilfreich ist.
Multidisziplinäre molekulare Tumorboards (MTBs) werden zunehmend etabliert, um das schnell wachsende Wissen und molekularpathologische Potential in der Tumortherapie in die klinische Praxis zu integrieren. Nachweislich kann der Zugang zu einem MTB und deren klinische Anwendung die Ergebnisse durch die molekularpathologisch unterstützte Krebsbehandlung verbessern [1].
Klinische Entscheidungsunterstützungssysteme (CDSS) auf der Basis von KI können solch komplexe Entscheidungsprozesse unterstützen [2, 3]. Obwohl CDSS viele Vorteile haben, erreichen die meisten Systeme eine klinische Integration nicht [4].
In diesem Artikel wird neben allgemeinen Betrachtungen zur Anwendung von KI in der Medizin die Idee digitaler Patientenmodelle (DPM) exemplarisch anhand der Entwicklung eines Systems zur Therapieentscheidungs-Unterstützung der multidisziplinären Entscheidungsfindung des Kopf-Hals Tumorboards (KH-TB) vorgestellt.
Notwendigkeit der Therapieentscheidungsunterstützung
Der Begriff KI existiert seit 65 Jahren. Seitdem ist die Rechenleistung stetig gewachsen, sodass heute neue Daten anhand von zuvor bewerteten Daten in Echtzeit ausgewertet werden können. In jüngerer Zeit wurden viele Methoden der KI in die Medizin integriert, wodurch eine höhere Genauigkeit erreicht und Prozesse beschleunigt werden, um so die Patientenversorgung zu verbessern. Radiologische Bilder, Pathologie-Objektträger und elektronische Patientenakten werden durch maschinelles Lernen ausgewertet, um den Prozess der Diagnose und Behandlung von Patienten zu unterstützen und die Fähigkeiten der Ärzte zu erweitern [5]. Dennoch ist es wichtig festzuhalten, dass – entgegen der landläufigen Meinung – die Rolle des Arztes als Mensch durch die Anwendung von KI in der Medizin nicht beseitigt wird. Ganz im Gegenteil: Durch KI erweiterte medizinische Systeme helfen, die klinischen Abläufe zu verbessern, sorgen für mehr Sicherheit und Konsistenz und tragen dazu bei, fundierte Entscheidungen zu treffen, die auf quantitativem Wissen basieren.
Der Mensch hat hinsichtlich der zeitgleichen Verarbeitung großer Informationsmengen natürliche kognitive Limitationen. In der Folge werden die Informationen intuitiv ausgewählt und gewichtet. Experimente haben gezeigt, dass ein Individuum in der Lage ist, Entscheidungen mit Berücksichtigung von bis zu 20 Informationseinheiten zu treffen. Darüber hinaus erfordert das Vorhandensein von bis zu 40 Informationseinheiten eine intuitive Priorisierung der gegebenen Informationen, ohne jedoch die Entscheidungsqualität signifikant zu beeinträchtigen. Bei über 40 Informationseinheiten nimmt die Entscheidungsqualität jedoch aufgrund von Fehlern ab, die durch fehlerhafte Priorisierung zu erklären sind. Dies führt naturgemäß zur Anwendung heuristischer Methoden bei den Entscheidungsprozessen [6].
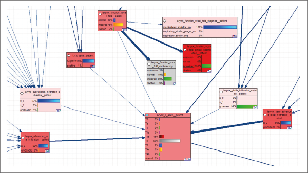
Beispielhaft sei hier die retrospektive Analyse der Entscheidungen des KH-TB am Universitätsklinikum Leipzig (UKL) angeführt. Bei Auswertung der Larynxkarzinomfälle waren durchschnittlich 85 Informationseinheiten verfügbar, wobei die Gesamtzahl der Informationseinheiten zwischen 75 und 158 lag. Auch sind nicht in jeder Fallanmeldung sämtliche relevanten Daten in der Fallpräsentation erfasst oder abrufbar, sodass ein Teil der Entscheidungen vertagt werden muss [7]. Die Motivation für die Anwendung von KI zur Entscheidungsunterstützung besteht weiterhin darin, dass selbst im hochspezialisierten KH-TB einzelne Patientenfälle so komplex sein können, dass es für manche Teilnehmer schwierig sein kann, einen Fall komplett zu verarbeiten. Außerdem ist die Anwesenheit der sachkundigsten und erfahrensten Experten durch terminliche Einschränkungen nicht immer garantiert.
Der Therapieentscheidungsprozess
In der klinischen Praxis erfordern Therapieentscheidungen in der Onkologie allgemein – und damit eingeschlossen in der Kopf-Hals-Onkologie – multi-disziplinäre Expertentreffen (Tumorboards) [4]. Die Teilnehmer sind Spezialisten aus verschiedenen Bereichen der Diagnostik und Therapie, die einen Bezug zu der jeweiligen Tumorentität haben.
Die Entscheidungen bzw. Therapieempfehlungen basieren auf dem Wissen der Teilnehmer bezüglich Leitlinien und klinischer Studien sowie ihrer klinischen Erfahrung [8]. Die meisten klinischen Leitlinien (z. B. der Arbeitsgemeinschaft der Wissenschaftlichen Medizinischen Fachgesellschaften e. V. (AWMF) oder des US-amerikanischen National Comprehensive Cancer Network (NCCN) ermöglichen in der Regel mehrere Therapieoptionen ohne eindeutige Favorisierung. Dennoch ist das Ziel, im Tumorboard eine für das Individuum optimale Behandlungsempfehlung – nach Möglichkeit im Konsens – auszusprechen [9]. Die offene Diskussion eines Falles soll nach Möglichkeit in einer einstimmigen Entscheidung münden, die protokolliert wird. Dieser Prozess der Entscheidungsfindung unter Berücksichtigung der Patienten-spezifischen Gegebenheiten und vorhandenen Informationen wird als klinische Urteilsbildung bezeichnet [10]. Abb. 1 visualisiert die Verknüpfung von Diagnostik, Therapieentscheidung im Tumorboard und daraus resultierender Therapie sowie die Interaktion mit der unterstützenden Patientenmodellierung.